Websites
Activity
Learn
Support Us
Sign up for Free
Sign In
Neocities.org
The web site of qxjy
qxjy.neocities.org
94
views
0
followers
6
updates
0
tips
Share
qxjy
updated
The web site of qxjy
3 months ago
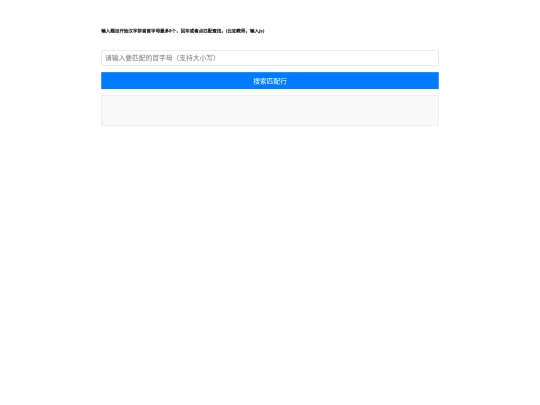
2025/index.html
qxjy
updated
The web site of qxjy
3 months ago
The web site of qxjy
2025/index.html
Website Stats
Last updated
3 months ago
Created
Jan 4, 2026
Site Traffic Stats
Tags
edu